Hallo zusammen
Es ist zwar nichts neues, aber in vielen Foren und Communities (wie diese hier) werden immer wieder Tipps gegeben, wie man etwas konfiguriert oder wie man ein Problem lösen kann. Doch bis jetzt habe ich selten bis gar nicht gesehen, wie jemand darauf aufmerksam macht, wie wichtig die Dokumentation über das eigene Netzwerk ist.
Es ist mir klar das dieses Thema nicht jedermanns Sache ist (sogar erfahrene Admins tun sich schwer damit). Allerdings hilft das Dokumentieren des eigenen Netzwerks dabei, dieses besser zu kennen und dadurch auch mögliche Fehlerquellen schneller zu identifizieren, wenn mal etwas nicht funktioniert.
Aus dem Grund möchte ich hier ein paar Tipps zu diesem Thema geben. Es kann vorkommen, dass gewisse Netzwerkthemen angesprochen werden. Ich werde jedoch nicht sehr tief darauf eingehen, da mein Ziel ist, Tipps zur Dokumentation des eigenen Netzwerks zu geben, und nicht das Netzwerk zu erklären. Ich hoffe nur dass ich hier richtig bin.
Übrigens, es ist das erste Mal, dass ich hier solch einen Beitrag schreibe. Ich bitte Euch daher um Nachsicht, wenn etwas nicht so dargestellt wird wie geplant. Ich hoffe nur, dass dieser “alter Kaffee” nicht zu trocken und langweilig für Euch ist … 😉
“Ja, aber wenn Admins sich schon damit schwer tun, wieso sollte ich es mir antun?”
Wie ich bereits betont habe, je besser Euer Netzwerk dokumentiert ist, desto einfacher ist es, Euch selber zu helfen. Und wenn das nicht reicht, je besser die Informationen sind, die Ihr liefert, desto einfacher ist für die Community Mitglieder, Euch zu helfen. Schon dies sollte Ansporn genug sein … 🙂
“Ja, aber ich kenne mich gar nicht mit Netzwerkthemen aus?”
Tja, das mag wahr sein, aber es ist nur eine Tatsache, keine Ausrede. Netzwerkkenntnisse sind zwar von Vorteil, sie sind jedoch nicht absolut erforderlich. D. h., man kann das eigene Netzwerk relativ gut dokumentieren, ohne ein Netzwerkexperte zu sein.
“Ja, aber ich brauche sicher spezielle und vor allem teure Tools und mein Netzwerk zu dokumentieren?”
Nein, das ist definitiv nicht der Fall. Man kann das eigene Netzwerk mit den verschiedensten Tools dokumentieren, sei es mit einem einfachen Texteditor, mit Tabellen, Powerpoint oder Zeichnungstools. Ich persönlich, kombiniere mehrere Tools. Um die gesamte Dokumentation zusammenzustellen verwende ich OneNote und die Diagramme zeichne ich mit EDraw Max. Aber ihr könnt andere Tools verwenden, z. B. Draw.io für die Diagramme. Sogar Bleistift und Papier wären eine weitere Alternative … 😉
Was noch wichtiger ist, das Dokumentieren des eigenen Netzwerks hat einen weiteren Vorteil, nämlich den Lerneffekt. Mit dem Zusammenstellen der Informationen kann man auch vieles lernen und somit die eigenen Kenntnisse erweitern.
“Ja, aber es hört sich recht kompliziert an …”
Eigentlich es ist einfacher als man denkt. Man muss nur anfangen. Es ist wie eine Wanderung. Man versucht nicht, die ganze Strecke mit einem einzigen Schritt hinter sich zu bringen, sondern man macht einen Schritt nach dem anderen. D. h., heute dokumentiert man einen Teil des Netzwerks und morgen einen weiteren. Man macht nicht alles auf einmal.
“Ja, aber ich wandere nicht gern …”
Oookaaay … Dazu fällt mir nichts mehr ein … Dürften wir zum nächsten Punkt übergehen? …
“Okay, überredet. Wo fange ich an?”
Am besten fängt man mit einer Zeichnung an. Ein Bild sagt mehr als tausend Wörter und ein Diagramm sagt mehr als eine ganze Litanei von Texten und Tabellen.
Ihr solltet versuchen, Euer Netzwerk mithilfe eines Diagramms abzubilden. Diese Zeichnung ist ein Beispiel dafür:

Diese Zeichnung ist zwar schön anzusehen, sie hat einen entscheidenden Nachteil: Man verliert viel Zeit damit, die passenden Bilder zu suchen und reinzukopieren. Stattdessen empfehle ich Euch, die Zeichnungen einfach zu gestalten. So könnt Ihr viel effizienter Arbeiten und schneller voran gehen. Hier die gleichen Informationen anders dargestellt:

Grundsätzlich gibt es drei Netzwerk-Typen:
- Flache Netzwerke
- Segmentierte Netzwerke
- Stark segmentierte Netzwerke
Beim “flachen” Netzwerk sind alle Geräte im gleichem Netz wie der Internet-Router. Diese Zeichnung zeigt wie dieses aufgebaut ist:

Im segmentierten Netzwerk gibt es eine Netzwerktrennung, d. h., es gibt zwei verschiedene Netzwerke, welche durch einen eigenen Router bzw. eine eigene Firewall getrennt werden. Dies kann wie folgt dargestellt werden:

Wichtig! Wenn man den Internet Router im Bridge-Modus betreibt, dann handelt es sich nicht um ein segmentiertes Netz, sondern um ein flaches Netz, das hintern einen anderen Router verlagert wurde.
Bei einem stark segmentierten Netzwerk gibt es mehr als nur zwei Netze und sie werden in der Regel von einer Firewall getrennt. Die Zeichnung für solch ein Netzwerk könnte so aussehen:

Wie Ihr merkt, je komplexer das Netzwerk wird, desto unübersichtlicher werden die Zeichnungen. Daher empfehle ich Euch, mit dem Detaillierungsgrad nicht zu übertreiben und Darstellungsformen zu suchen, die Euch die Übersicht behalten lassen. Als Beispiel dazu, hier eine andere Zeichnung, welche die gleichen Informationen von der vorherigen Zeichnung beinhaltet:

Übrigens, Ihr müsst nicht nur “schwarz-weiss” zeichnen. Die Verwendung von Farben hilft dabei, die Zeichnungen übersichtlicher zu gestalten …

“Ich versuche Physik und Logik auf der gleichen Zeichnung zu bringen, aber nun habe ich keinen Durchblick mehr …”
Wie bereits gesagt, je komplexer Eure Heimnetze werden, desto schwieriger zu zeichnen werden sie. Daher empfehle ich Euch, Physik und Logik getrennt zu zeichnen. Für die Darstellung der Logik habe ich bereits ein Beispiel mit der letzten Zeichnung gebracht. Nun wenden wir uns der Darstellung der Physik zu. Als Beispiel werde ich das stark segmentierte Heimnetz nehmen.
Am besten fängt man mit dem Internet-Router an und zeichnet eine schematische Darstellung des Routers und der Geräte, die angeschlossen sind:

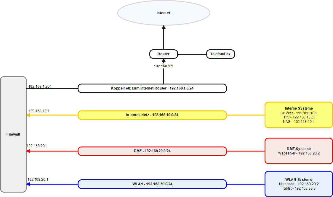
Danach macht man mit der Firewall weiter …

… und dann das gleiche mit den restlichen Netzwerkkomponenten …



“Muss jede einzelne IP in der Zeichnung dargestellt werden”
Wie ich bereits gesagt habe, sollte man am Anfang nicht mit dem Details übertreiben. Grundsätzlich empfehle ich Euch, zuerst nur die wichtigsten IPs bwz. Systeme zu dokumentieren. Diese haben normalerweise eine statische IP. Dazu gehören in der Regel Router, Firewall, NAS, Drucker, Switches, Access Points und sonstige per IP verwaltete Geräte. Alle anderen Informationen und Systeme könnt Ihr später in Tabellen oder anderen Dokumenten eintragen, wenn Ihr das noch wollt.
“Boah! Das ganze ist ein riesen Aufwand. Lohnt es sich überhaupt?”
Ehrlicherweise muss ich sagen, dass dies der Hauptgrund ist, warum sich Admins so schwer damit tun. Aber der Aufwand lohnt sich auf jedem Fall. Am Anfang ist es schwer, aber nach und nach wird einfacher, und die Vorteile überwiegen den Aufwand … 🙂
Ich hoffe, dass ich nützliche Informationen mit diesem Beitrag liefern und den Leien das Dokumentieren des Heimnetzes schmackhaft machen konnte. Sollte dies nicht der Fall sein, dann entschuldige ich mich an dieser Stelle dafür.
Liebe Grüsse
Belegnor